
ED5 Skyrim Skill Leveling Plugin Rpg maker MZ
A downloadable asset pack
๐๏ธ ED5 Skyrim Skill Leveling System
Version 1.0 | by ChigooX/ED5
Transform your RPG Maker game with a comprehensive Skyrim-style skill progression system where individual skills drive character development. Level up skills through actual gameplay, gain bonuses based on equipment usage, and watch your character grow organically!
โจ Key Features
๐ฏ True Skill-Based Progression
- 18 Default Skills across 5 categories (Combat, Magic, Stealth, Crafting, General)
- Level skills by using them - No manual allocation needed
- 26 Different Condition Types for earning experience
- Overall level calculated from skills - Just like Skyrim!
- Per-skill custom exp curves (Linear, Quadratic, Skyrim-style, or Custom)
โ๏ธ Skyrim-Accurate Conditional Bonuses
- Equipment-based bonuses - Heavy Armor skill only boosts defense when wearing heavy armor
- Per-bonus control - Mix conditional and permanent bonuses in the same skill
- Realistic progression - Training in armor makes you better at wearing armor
- Toggle global or per-bonus - Full flexibility for your game design
๐จ Beautiful User Interface
- Organized skill menu with category grouping
- Progress bars showing exp to next level
- Actor face, name, class, and overall level display
- Detailed skill information window with bonuses and conditions
- Party member switching with PageUp/PageDown buttons (just like default menus!)
- Skyrim-style level-up notifications with configurable duration
๐ง Three Leveling Modes
Choose how skills interact with actor levels via a simple dropdown:
- Mode 1: Skills Only (Default) - Skills independent from actor level
- Mode 2: Skills Drive Actor Level - Actor level automatically syncs to overall skill level
- Mode 3: Skills Grant Actor Exp - Skill level-ups give actor experience (hybrid system)
๐ฎ Developer-Friendly
- Party position functions - Work with "party leader" instead of "Actor #3"
- Flexible tagging system - Group skills, items, weapons, and armor with custom tags
- Plugin commands for easy event integration
- Script calls for advanced customization
- Full save/load compatibility
- Works with both MZ and MV
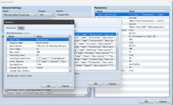
๐ Default Skills Included
โ๏ธ Combat Skills
- One-Handed - Swords, daggers, and one-handed weapons
- Two-Handed - Greatswords, battleaxes, and heavy weapons
- Archery - Bows and ranged combat
- Block - Shield and defensive combat
- Heavy Armor - Protection and endurance in battle
- Light Armor - Mobility and evasion in combat
โจ Magic Skills
- Destruction - Offensive elemental magic
- Restoration - Healing and support magic
- Alteration - Protection and utility spells
- Conjuration - Summoning creatures and weapons
- Illusion - Mind manipulation magic
๐ก๏ธ Stealth Skills
- Sneak - Moving unseen and unheard
- Lockpicking - Opening locks without keys
- Pickpocket - Stealing from others undetected
๐จ Crafting Skills
- Smithing - Forging and improving equipment
- Enchanting - Imbuing items with magic
- Alchemy - Brewing potions and poisons
๐ฌ General Skills
- Speech - Persuasion and bartering
๐ฏ Condition Types (26 Total)
Skills level up when these conditions are met:
| Category | Conditions |
|---|---|
| Combat | Enemy Killed, Damage Dealt, Critical Hit, Evaded, Guarded, HP Lost, MP Lost, TP Gained |
| Skills/Items | Skill Used, Skill Type Used, Item Used, Item Tag Used, State Applied, Healing Done |
| Equipment | Weapon Type Used, Armor Type Used, Equip Type Used, Wearing Armor Type, Wearing Weapon Type |
| Exploration | Steps Walked, Gold Gained, Battle Won, Escaped |
| Advanced | Element Used, Variable Changed, Switch Changed, Level Up, Custom (JavaScript) |
๐ Bonus Types
Skills grant these bonuses as they level up:
- Parameters - HP, MP, ATK, DEF, MAT, MDF, AGI, LUK
- Ex-Parameters - HIT, EVA, CRI, CEV, MEV, MRF, CNT, HRG, MRG, TRG
- Sp-Parameters - TGR, GRD, REC, PHA, MCR, TCR, PDR, MDR, FDR, EXR
- Skill Unlock - Learn new abilities at specific levels
- Trait Add - Add traits to the actor
- State Resist - Immunity to status effects
- Element Resist - Resistance to elements
- Custom - JavaScript for advanced effects
๐ฎ Easy to Use
For Players
- Play the game naturally
- Use weapons, armor, and skills
- Watch your skills level up automatically
- Open the Skills menu to see your progression
- Switch between party members with PageUp/PageDown buttons
For Developers
- Install the plugin
- Choose your leveling mode from the dropdown
- Customize the 18 default skills (or use as-is!)
- Add
<skillTag:Fire>notetags to items - Use plugin commands or script calls for events
๐ Script Examples
Add Experience (Party Position)
// Give party leader 1000 Heavy Armor exp
SkyrimLeveling.addPartyMemberSkillExp(1, 'HeavyArmor', 1000);
// Give 2nd party member 500 Archery exp
SkyrimLeveling.addPartyMemberSkillExp(2, 'Archery', 500);
Add Experience (Actor ID)
// Give Actor #1 experience
SkyrimLeveling.addSkillExp(1, 'OneHanded', 500);
Set Skill Level
// Set party leader's Destruction to level 50
SkyrimLeveling.setPartyMemberSkillLevel(1, 'Destruction', 50);
Open Skill Menu
// Open skill menu for party leader
SkyrimLeveling.openSkillMenu();
๐ Item Tagging System
Add custom tags to items for flexible skill progression:
<skillTag:Fire> // Fire spell
<skillTag:Healing> // Healing potion
<skillTag:Alchemy> // Alchemy ingredient
<skillTag:Ore> // Smithing material
<skillTag:SoulGem> // Enchanting material
Then use itemTagUsed conditions to level skills when these items are used!
โ๏ธ Plugin Commands
Available in the event editor:
- Add Skill Experience - Give exp to an actor's skill
- Add Skill Exp (Party Member) - Give exp by party position
- Set Skill Level - Set an actor's skill level
- Set Skill Level (Party Member) - Set by party position
- Open Skill Menu - Show skill menu for an actor
- Open Skill Menu (Party Member) - Show by party position
- Reset Skill - Reset a skill to starting level
- Reset All Skills - Reset all skills for an actor
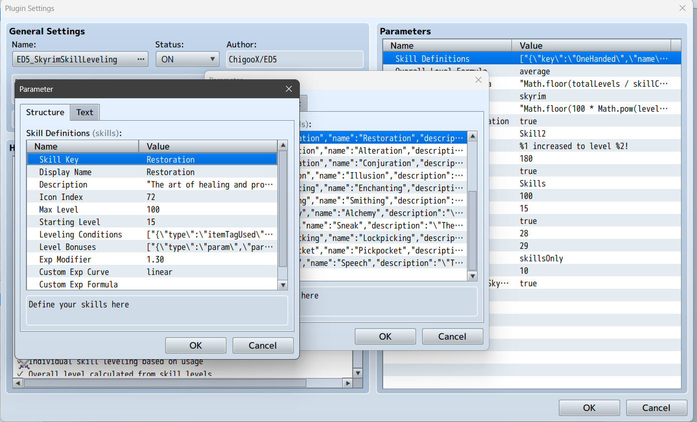
๐จ Customization Options
- Leveling Mode - Choose from 3 modes (dropdown)
- Conditional Bonuses - Enable Skyrim-style equipment requirements
- Overall Level Formula - Average, Sum/10, Highest, or Custom
- Experience Curve - Linear, Quadratic, Skyrim, or Custom per skill
- Notification Duration - 1-10 seconds (60-600 frames)
- Progress Bar Colors - Customize the look
- Max/Starting Levels - Default values for all skills
- Menu Integration - Enable/disable skill menu in main menu
๐ฆ What's Included
- โ ED5_SkyrimSkillLeveling.js - Main plugin file (~2600 lines)
- โ 18 Pre-configured skills ready to use
- โ Comprehensive documentation in plugin help
- โ Example conditions and bonuses for each skill
- โ Full MZ and MV compatibility
๐ง Technical Details
- Engine Support: RPG Maker MZ & MV
- Language: JavaScript (ES5 for maximum compatibility)
- Plugin Format: Standard RPG Maker plugin with parameter GUI
- Save Compatibility: Full support for save/load
- Performance: Optimized for smooth gameplay
- Conflicts: Minimal - uses standard RPG Maker APIs
๐ก Perfect For
- โ Elder Scrolls-style RPGs with skill-based progression
- โ Action RPGs where gameplay determines character growth
- โ Open-world games with diverse playstyles
- โ Roguelikes/Roguelites with permanent skill progression
- โ Any RPG wanting meaningful skill systems!
๐ Learning Curve
- Beginner: Use the 18 default skills as-is (5 minutes setup)
- Intermediate: Customize skills, conditions, and bonuses (30 minutes)
- Advanced: Create custom conditions and bonuses with JavaScript (1-2 hours)
๐ Documentation
Includes extensive documentation:
- ๐ In-Plugin Help - Complete reference in the plugin file
- ๐ Condition Type Guide - All 26 condition types explained
- ๐ Bonus System Guide - How bonuses work
- ๐ Script Call Reference - All functions documented
- ๐ Example Setups - Ready-to-use skill configurations
๐ Version 1.0 Features
This is the initial release with all features included!
- โจ Complete skill progression system
- โจ 18 default skills across 5 categories
- โจ 26 condition types for earning experience
- โจ Skyrim-style conditional bonuses
- โจ Per-bonus conditional control
- โจ 3 leveling modes (single dropdown)
- โจ Party member navigation in skill menu
- โจ Configurable notification duration
- โจ Item tagging system
- โจ Per-skill custom exp curves
- โจ Beautiful categorized UI
- โจ Full plugin command support
- โจ Party position helper functions
- โจ PageUp/PageDown buttons (like default menus)
๐ค Support
Created by ChigooX/ED5
- ๐ Patreon: https://www.patreon.com/c/chigoox
- ๐ฎ Itch.io: https://chigoox.itch.io/
Support development and get early access to future plugins!
โญ Why Choose This Plugin?
- โ Complete System - Everything you need out of the box
- โ True to Skyrim - Authentic skill-based progression
- โ Highly Flexible - Customize everything or use defaults
- โ User-Friendly - Clear dropdown menus, no confusion
- โ Well-Documented - Extensive help and examples
- โ Professional Quality - 2600+ lines of polished code
- โ Active Development - Created by experienced developer
- โ Community Support - Patreon for help and updates
๐ Get Started Today!
Transform your RPG with authentic Skyrim-style skill progression. Perfect for creating immersive, player-driven character development that rewards actual gameplay!
Download now and bring your vision to life! ๐๏ธโ๏ธโจ
Tags: RPG Maker MZ, RPG Maker MV, Plugin, Skill System, Skyrim, Elder Scrolls, Progression, Level System, Character Development, Game Development
| Updated | 20 days ago |
| Status | Released |
| Category | Assets |
| Author | ChigooX |
| Tags | character-development, elder-scrolls, game-development, level-system, plugin, progression, RPG Maker MV, RPG Maker MZ, skill-system, skyrim |
Purchase
In order to download this asset pack you must purchase it at or above the minimum price of $7 USD. You will get access to the following files:
Development log
- New plugin for my fellow Skyrim lovets43 days ago


Comments
Log in with itch.io to leave a comment.
How would I add this to VisuStella's plugins order?